Après une première partie intitulée « la structuration et ses biais », nous avions cherché à démontrer les dysfonctionnements du modèle classique de structuration des entreprises et les critiques profondes adressées par certaines écoles de pensée des années 70. C’est justement à cette époque que se sont développées les structures par projet (1), censées apporter un renouveau en termes de « design organisationnel » mais surtout de permettre un management plus fluide et plus réactif, autour d’un objectif partagé et commun. Celles-ci ont parfois montré des limites, laissant la place à une nouvelle approche autour de « l’entreprise libérée » (2), à la fois politique et organisationnelle. Mais celle-ci a fait également l’objet de critiques sévères. Il convient donc d’identifier la réalité organisationnelle actuelle et les formes récentes d’organisations (3).
1 De la structure par projet…
**1.1 Emergence de la structure par projet
***1.1.1 Pourquoi des structures par projet émergent
La structure par projet émerge en prenant le contre-pied d’une structure classique, dans laquelle on suppose que le spécialiste d‘un domaine doit être sollicité lorsqu’on en a besoin, mais en s’adressant à son supérieur hiérarchique. La structure par projet émerge lors de la crise, les entreprises se rendant compte de la nécessaire réactivité des réponses aux incertitudes de l’environnement.
Depuis 2002, la norme X50-115 retient la définition de l’ISO 10006 : 1997, qui définit le projet comme étant « un ensemble d’activités coordonnées et maîtrisées comportant des dates de début et de fin, entrepris dans le but d’atteindre un objectif conforme à des exigences spécifiques ».
La structure par projet cherche à regrouper les compétences et les expertises, pour faciliter l’action et la prise de décision, avec un résultat livrable.
Quelques éléments de base qualifient un projet, selon Bachelet (professeur à Centrale Lille et spécialiste de la gestion de projet) :
- Le milieu est parfois inconnu et l’organisation est temporaire
- Le processus est historique, les décisions qui seront prises seront irréversibles
- L’incertitude est forte, ainsi que le degré d’autonomie du groupe
- L’investissement est nécessaire avant d’attendre un retour
- Le projet est important pour l’avenir de l’entreprise
- Le projet représente un « saut dans l’inconnu », souvent complexe
***1.1.2 Quelles structures par projet ?
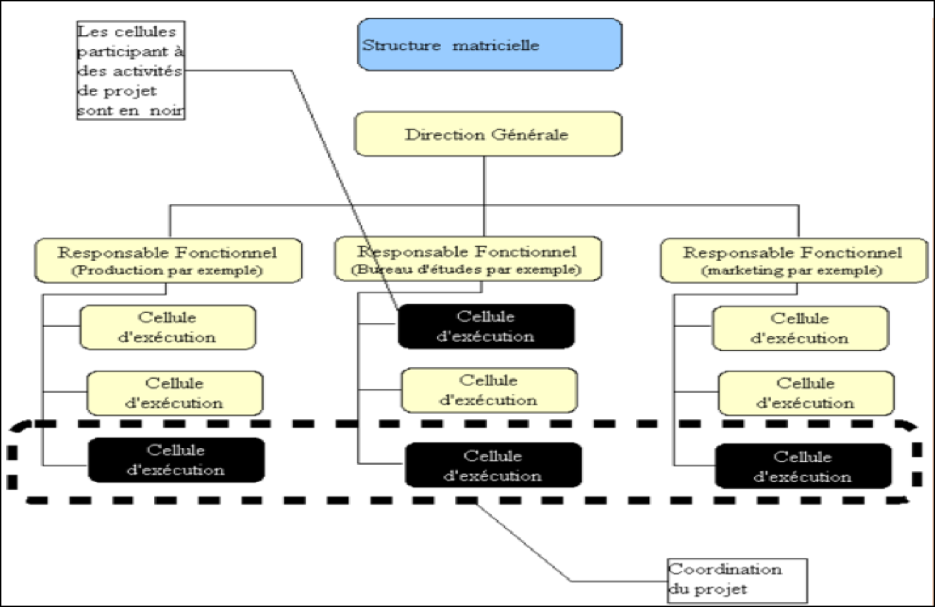
La structure par projet est difficile à observer car on retrouve des degrés d’intégration variables. La première approche est matricielle, c’est à dire que l’entreprise mixe une structure hiérarchique fonctionnelle classique (verticale) avec une structure horizontale collaborative, utilisée lors de projets ponctuels, voire permanents. Elle peut se révéler faible ou forte et parfois même basculer dans un mode complètement dédié au projet.
[*1.1.2.1 Structure matricielle faible*]
La structure matricielle constitue une forme d’organisation qui cherche à combiner les avantages des structures fonctionnelle et par projet, tout en évitant leurs inconvénients. Elle se caractérise par la présence simultanée de composantes par projet et fonctionnelles, qui sont indépendantes du point de vue hiérarchique mais interdépendantes pour la réalisation des projets. Cet arrangement, délicat en termes de management, permet aux composantes fonctionnelles de maintenir leur existence propre et de poursuivre, s’il y a lieu, leurs activités courantes tout en fournissant les ressources spécialisées nécessaires à la réalisation des projets. Le plus souvent, les experts demeurent en permanence rattachés hiérarchiquement à leur direction fonctionnelle, mais leurs services sont affectés à des projets, suivant les besoins, temporairement.
Le milieu de l’entreprise offre diverses formes de structures matricielles révélant le degré d’intégration du projet dans la structure.
Les différences entre les types de structure matricielle (faible à forte) viennent principalement du rôle du chef de projet, de la part de personnel affecté aux projets ainsi que la part de l’équipe de gestion affectée aux projets.
On peut la schématiser ainsi :
[/Source : ressources.aunege.fr/]
Dans le cas d’une structure matricielle faible, il est difficile de mener des projets d’envergure, assez longs et, surtout, aux budgets élevés. C’est pour cela que les entreprises développent parfois le modèle.
L’évolution du modèle conduit le plus souvent à nommer un directeur de projet qui assume les responsabilités d’intégrer les activités et les apports de l’équipe dans le projet final. Il doit souvent négocier les ressources affectées à son projet (humaines, matérielles). L’échelle hiérarchique de base se trouve remplacée par une structure à autorité multiple.
[*1.1.2.2 Structure matricielle forte*]
Dans cette structure, un responsable des chefs de projet se retrouve en position d’autorité hiérarchique « verticale ». Il s’agit d’éviter les écueils liés à l’organisation matricielle, principalement la supériorité de l’autorité fonctionnelle.
En termes d’avantage, on retrouve les principaux apports de la structure matricielle :
- La flexibilité́ structurelle : chaque projet donne lieu à une reconfiguration, avec des éléments spécifiques et des données liées au projet ;
- La recherche du compromis et de la collaboration entre responsables verticaux et horizontaux : elle se fait au service de la réussite du projet et dans l’intérêt de l‘entreprise. Certains projets demeurent des priorités absolues pour certaines entreprises (exemple : réussir le lancement du dernier produit phare d’un constructeur automobile) ;
- Une meilleure intégration : c’est la structure la plus précise pour gérer un projet temporaire ; elle intègre les meilleures compétences pour atteindre ses objectifs ;
- La répartition efficace des spécialistes, avec de véritables économies d’échelle, liées au déploiement, au bon endroit, des compétences clés.
[*1.1.2.3 Structure dédiée*]
La structure dédiée pousse la logique de projet au maximum, jusqu’à constituer le fondement même de la structuration. Dans ce système, la prise de décision est décentralisée au niveau de l’équipe de travail et les ressources sont le plus souvent dédiées (Mohram et Cohen, 1995). Dans les PME, ce type de structure peut parfois définir l’ensemble de l’organisation. Dans les grands groupes, les équipes autogérées sont utilisées sur des projets innovants ou des missions « test ».
Certains auteurs étudient les structures de PME et affirment que la structure par projet « dédiée » est la structure la plus « agile » pour les PME (Mahé de Boislandelle, 1986), et qu’elle peut parfois être qualifiée de « situationnelle », lorsque des groupes modulables gravitent autour d’un noyau qui décide (Leray,1999). Cette structure a parfois trouvé des échos chez les tenants de l’entreprise « libérée », à l’image du système organisationnel de FAVI (voir 2.1).
**1.2 Apports
Les principaux avantages du mode projet ont été précisés largement dans la littérature du management de projet, en particulier au Canada. Ils peuvent être résumés dans le tableau suivant :
[/Source : http://gpp.oiq.qc.ca /]
Le modèle standard de la gestion de projet reste celui du PMI (project management institute), normalisé en termes de conduite de projet et de processus.
Sur le papier, le mode projet apparaît idéal car centré sur une réalisation et correspondant bien aux exigences actuelles des consommateurs et des entreprises.
Cependant, la structure induite par ce modèle a subi de nombreuses critiques, surtout depuis les années 90.
**1.3 Contraintes et critiques
La structure matricielle, très prisée dans les années 80, a parfois essuyé de lourdes critiques. Elles peuvent porter sur l’organisation mais aussi sur le « côté sombre » du projet.
***1.3.1 Critiques de base
Elles sont principalement formulées par McCain et Galbraith, en 1981. On en retrouve cinq :
- L’organisation matricielle risque d’être difficile à introduire dans un climat de crise et d’incertitude ;
- Elle augmente l’ambiguïté des rôles et accroît le stress et l’anxiété des employés, qui peinent à trouver leur identité ;
- Elle réduit la performance d’ensemble, en cas de déséquilibre entre les pouvoirs. Le projet prend souvent le dessus sur le reste des dossiers ;
- Le projet peut imposer des exigences trop fortes ou incohérentes qui génèrent des conflits de management ;
- Le projet comporte une dimension « politique » (au sens des travaux de Crozier), l’équipe n’est pas toujours composée de spécialistes mais parfois de collaborateurs « alliés ».
Au delà de ces critiques sur le modèle, certaines portent sur le principe même de l’organisation matricielle.
***1.3.2 Critiques profondes : le modèle comme instrument libéral
Plusieurs sociologues prennent le contre-pied de l’analyse libérale pour insister sur la domination instrumentalisée à travers les structures de l’entreprise. David Courpasson (in « action contrainte. Organisations libérales et domination, PUF, 2000) présente le management par projet comme un nouveau système d’autorité. La compétence, critère de base qui sert à composer l’équipe de projet est liée à la performance. C’est un capital symbolique au sens de Bourdieu. Elle devient un objet de jugement qui met l’individu dans une logique permanente d’évaluation.
Les instruments de « benchmark » ont d’ailleurs augmenté le stress des équipes projet. Les grandes vagues de suicides, dans les années 90, coïncident avec l’hyper-développement de la logique de projet, en particulier dans les très grands groupes français, anciennement habitués à une gestion plus classique (Renault, France Télécom).
L’auteur défend également la thèse de la transformation des compétences liées au management par projet. Le mouvement de normalisation de la qualité mettrait en avant des compétences de type organisationnel au détriment des compétences professionnelles de base.
Le mouvement récent de recherche du « bonheur au travail » a mis en lumière les travaux des psychologues et psychiatres du travail (Dejours, en particulier).
Des « effets collatéraux » liées au projet sont mis en avant. La pression en est le premier. De nombreux indicateurs l’illustrent : absentéisme, développement des burn-out, alcoolisme et drogue au travail…
Le projet agit comme un concentré de vie professionnelle et exacerbe les problèmes connus ailleurs (Garel, 2004).
Un autre effet pervers est celui généré par la fin d’une mission que certains psychiatres du travail apparentent à un véritable « deuil », avec tous les effets liés (Dubouloy, 2005).
Le projet subit également les contraintes du « management d’en haut » (Clot, 2010), qui surveille la gestion des ressources affectées de manière plus importante, en temps de crise.
Asquin, Garel et Picq relèvent trois grands types d’effets pervers induits par le projet (Asquin, Garel et Picq, 2007) :
- Des risques individuels liés à l’excès d’implication et d’engagement : le projet agit comme un « bruleur » d’énergie humaine.
Il est souvent à l’origine de nombreux burn-out. Qui se souvient du lancement raté de la classe A de Mercedes ? L’affaire a coûté son poste et sa carrière au chef de projet…
[( La « Classe A » se retourne contre Mercedes. Le constructeur suspend la livraison de sa dernière (mal)-née.
Par Michel HOLTZ (Libération.fr) — 12 novembre 1997 à 13:47
La « Classe A » se retourne contre Mercedes. Le constructeur suspend la livraison de sa dernière (mal)-née.
Pour s’offrir la nouvelle Mercedes Classe A, il va falloir patienter quatre mois. Un retard de livraison qui n’est pas vraiment dû à un engouement subit de la clientèle. Mais hier, Juergen Huebert, PDG de la filiale automobile du groupe Daimler-Benz, en a décidé ainsi. Motif du ralentissement des chaînes de production de Rastatt, où est assemblée la petite allemande : un nouveau réglage des suspensions qui doit coller la voiture au parquet comme une F1. La décision est d’importance. Outre qu’elle risque de grever le bénéfice 1997 estimé à 8 milliards de francs (la péripétie pourrait coûter 340 millions de francs cette année et près de 700 millions pour l’exercice 1998), elle accrédite une nouvelle fois la thèse de la mauvaise conception de l’auto.
[/Source : Libération.fr)]/] )]
On le voit à travers cet exemple, certains projets sont vitaux pour les entreprises et leur échec peut engendrer des conséquences très importantes, qui font peser une pression énorme sur le chef de projet. On passe ainsi d’une exaltation initiale à une situation de piège liée à la pression qui s’accumule. Les acteurs se retrouvent « acculés » par le système et par leurs pairs (Jullien, 2005). Le système d’individualisation des sanctions renforce cette pression (Segrestin, 2004).
- Des risques de déstabilisation des identités professionnelles : le travail en mode projet vient brouiller des repères identitaires habituels.
Le statut d’expert suppose une confrontation continuelle, aux demandes du chef de projet et au collectif. L’expert affecté au projet risque de se détacher de son service d’origine et de perdre son identité de base. L’après-projet se révèle délicat, car il faut rejoindre la structure de départ. Les experts sont parfois déstabilisés dans leur expertise et sommés de suivre l’avis du chef ou la pression du groupe. Certains experts choisissent de garder le silence, au détriment de la qualité et de la réussite du projet.
- Des risques de précarisation des parcours professionnels dans l’entreprise : le mode projet fait peser un risque sur le développement des compétences et la cohérence du parcours de carrière de celui qui s’y engage.
Le développement des compétences inhérentes au projet est « à double tranchant », il reste difficile de synchroniser un parcours de carrière à travers une succession de projets. De plus, les compétences projet ne sont pas toujours identifiables ni valorisables, en dehors du projet. Le projet génère donc des dynamiques de socialisation mais aussi d’exclusion (Nicolas, 2000). L’échec lié au projet peut grever une carrière, en termes de réputation. Un expert ou chef de projet, qui n’a pas été à la hauteur, risque d’hypothéquer la suite de sa carrière.
Au final, le système matriciel a souvent été présenté comme l’évolution ultime en termes de structuration, alors qu’il génère des biais et dysfonctionne parfois. Il peut être utile de proposer un tableau de synthèse récapitulant les principales approches des structures par projet, ainsi que leurs avantages et inconvénients. Michel Emery, spécialiste en management en propose une, assez claire.
[/Source : m. emery.management.pagesperso-orange.fr /]
2 …À l’entreprise libérée
Les principales critiques adressées au management par projet ont mis en exergue la pression qui pouvait s’exercer sur les collaborateurs, à l’occasion du développement du projet. Le mouvement récent de « bonheur au travail » insiste sur la nécessaire « libération » de l’entreprise. Nous ne chercherons pas, ici, à présenter ce que certains qualifient de révolution ; mais plutôt à examiner les aspects organisationnels de cette « libération », quant à ses principes, mais aussi en examinant les critiques adressées à ce mouvement.
**2.1 Emergence et principes
Le célèbre ouvrage de Getz et Carney ; « Liberté & Cie » (Fayard, 2009) a popularisé le terme d’entreprise libérée, déjà employé par Tom Peters en 1993. Ils ne sont pas à l’origine du concept, qui résulte plus d’expériences multiples menées dans des PME ou ETI, menacées par la crise, et qui ont voulu revoir en profondeur leurs structures. Getz l’a rendu public lors de nombreuses conférences et articles, s’appuyant toujours sur les « modèles » d’entreprises l’ayant mis en place (Zappos aux USA, FAVI, Chronoflex et Poult en France). Historiquement, on retrouve ces expériences au Brésil dans les années 80 (Semler, directeur de Semco), avec des principes nouveaux (notation des supérieurs, salariés recruteurs et rotation du personnel). Le mouvement se développe, aux USA, dans les années 90 Happy Computer puis Zappos, racheté par Amazon, et émerge en France avec l’histoire de la FAVI (voir plus loin), fonderie picarde, qui a élaboré un véritable système de management autour de la confiance.
***2.1.1 Des « principes »
Certains auteurs ont cherché à préciser le « business model » des entreprises libérées (Gagne, 2014).
[/Source : lesechos.fr (d’après le professeur Gagne)/]
C’est l’allègement de la structure qui provoque, à la fois, une réduction des coûts de structure et permet de dégager des possibilités de développement de nouveaux produits.
Concrètement, ce modèle repose sur deux grands principes : l’autogestion et la recherche de l’innovation.
En termes d’autogestion, les entreprises libérées se sont construites en réaction au système hiérarchique et au contrôle. Charles Zobrist, célèbre patron de la FAVI et pourfendeur du taylorisme managérial, explique que les entreprises dépensent beaucoup d’argent et d’énergie dans le « comment », multipliant les normes et contrôles qui rigidifient le système et démotivent les salariés. Zobrist prône le « pourquoi » et centre l’organisation autour de cette question essentielle : « pourquoi travaillons-nous ? ». Lorsqu’il répond : « pour le client », alors il oriente sa structure vers le client en créant des mini–usines autogérées dédiées à chaque client, en supprimant toute la hiérarchie verticale et tous les autres points de contrôle. Les fonctions supports n’ont plus leur raison d’être dans ce système car elles sont intégrées dans les mini-usines qui sont entièrement autonomes. Le résultat est immédiat en termes de diminution des coûts directs (par suppression de la hiérarchie) et des coûts indirects (fin des fonctions support).
Au niveau de l’innovation, c’est le cadre de travail qui vient les favoriser, grâce à plusieurs facteurs. D’abord le système responsabilise chaque salarié qui peut mettre en place son propre « kaizen », au niveau de son poste de travail. Ces innovations donnent lieu à un concours mensuel et annuel chez FAVI, très suivi et bien récompensé (une voiture pour le gagnant annuel). Ensuite, le système dégage des ressources financières qui peuvent être utilisées comme « incentive » et donner lieu à un véritable « management de la récompense ». Comme le modèle est « orienté client », il génère une évolution positive des indicateurs de qualité et permet, dans la confiance, le développement de relations d’affaires plus importantes. Enfin, la « libération » des structures pousse le système à désigner (élire, le plus souvent) les collaborateurs les plus compétents, aux postes de leaders, ce qui permet de meilleurs résultats (en prenant le contre-pied du fameux « principe de Peter » qui postule que « chacun a tendance à s’élever à son niveau d’incompétence »). Ce qui rapproche toutes ces entreprises, c’est qu’elles ont délaissé l’approche quantitative au profit d’une orientation qualitative de la production (qui répond de nouveau à la question « pourquoi » ?).
La FAVI a modélisé tous les outils liés à ce mode de management (gratuitement téléchargeables sur Favi.com), comme cette fiche 52, qui explique la logique des entreprises libérées :
[/Source : Favi.com, fiche 52 (réalisation collective)/]
C’est l’action sur le produit qui caractérise toutes les entreprises répertoriées comme « libérées ». Elle se sont souvent affranchies de process assez lourds, à l’image des organigrammes et systèmes de contrôle. Ainsi, chez Airbnb France, l’organigramme a été remplacé par un « arbre » :
[/Source Airbnb France/]
La « jeune pousse » de jeux vidéos, VALVE, est allée encore plus loin en supprimant l’organigramme pour le remplacer par différents schémas inspirés par la façon de concevoir les relations au travail de différents employés :
[/Source : Valve handbook for new employees/]
Le « modèle » reste cependant difficile à répliquer et à appliquer en France, du fait du primat de la planification et de la normalisation, qu’on retrouve dans beaucoup de grands groupes ; ainsi que la nécessité de la hiérarchie et de ses signes extérieurs de pouvoir.
Dans la prestigieuse Harvard Business Review, un expert met en avant plusieurs points fondamentaux d’opposition entre la structure classique et la structure libérée.
En termes de structure, on peut en relever trois :
- La fin des longues boucles de contrôle : en application du principe « c’est celui qui fait qui sait », cher à FAVI, les acteurs de terrain deviennent experts de leur métier. Ceci supprime les coûts importants de contrôle, car on estime que dans l’industrie (selon PWC) chaque manager consacre la moitié de son temps au contrôle et au reporting.
- Le principe de l’autonomie des acteurs : il accompagne l’idée que l’humain est loyal et compétent. Le film consacré à l’expérience FAVI s’intitule : « question de confiance », et c’est une valeur forte qui permet l’autonomie et la responsabilisation. Cette autonomie se décline en trois sous-composantes :
- L’auto-direction : chaque acteur et chaque équipe déterminent leur projet en respectant la vision du dirigeant ;
- L’auto-organisation : l’acteur est autonome dans sa façon de faire ;
- L’autocontrôle : pas de censeur, ni d’instrument de contrôle (pointeuse, benchmark), c’est l’acteur qui se contrôle lui-même.
- Le modèle organisationnel devient alors la pyramide managériale inversée : le management est au service des employés (et non l’inverse !), eux-mêmes au service des clients. Le leader aide à la réflexion et donne du sens à l’action de l’équipe.
Certains experts estiment qu’on peut ainsi passer de 7 à 2 niveaux de hiérarchie pour générer de l’agilité, des économies et au final du bien être au travail.
***2.1.2. Des réalisations
[*Le cas FAVI*]
C’est le cas emblématique, très souvent cité et étudié, à propos de l’entreprise libérée. Il est intéressant pour plusieurs raisons. D’abord c’est une ETI qui est souvent bien plus importante que la plupart des entreprises citées comme « libérées ». Avec 400 ouvriers, dans un secteur difficile (fonderie automobile), FAVI est devenue une référence, tant pour ses résultats que pour ses principes, mis en place par J.F. Zobrist. Il en a tiré un certain nombre de principes de management, visibles sur le site de FAVI. Partant de l’idée que « l’Homme est bon », il rejette le concept de contrôle et donc l’intérêt des structures :
[/Source : extrait de « l’essentiel du management par la confiance » (Site FAVI.com) /]
On voit ici ce que Zobrist pense des structures et pourquoi il a mis en place le système des mini-usines, dédiées aux clients.
[*Le cas Zappos*]
Zappos est une entreprise américaine spécialisée dans la vente à distance. Son patron, Tony Hsieh, a « modélisé « son organisation dans un ouvrage célèbre : « l’entreprise du bonheur » (Editions Le Duc). Ce jeune patron a réussi à céder son entreprise à Amazon pour 1,2 milliards de dollars en 2009. La « success story » repose sur la suppression des intitulés de postes et de la hiérarchie et la mise en place d’une gouvernance horizontale, basée sur le modèle de l’holacratie (voir Favi). Le centre d’appels représente le cœur du système, il se compose de 600 personnes et chaque salarié (même le patron) doit passer au moins 1 mois, chaque année, dans ce centre. Chacun doit donc pouvoir faire le travail des autres. L’entreprise s’organise alors en cercles autour de ce centre d’appels ; c’est-à-dire en équipes autonomes, auto-organisées et affectées chacune à une tâche. L’objectif principal est la maîtrise de la relation client et la recherche d’un taux de fidélisation important. Le centre d’appels donc a toute liberté pour rechercher cette fidélisation, sans script d’appel et avec des moyens quasi illimités (cadeaux, ...). 400 cercles sont créés, au sein desquels les 1 500 collaborateurs peuvent assumer plusieurs rôles.
[*Le cas Poult*]
La biscuiterie Poult représente un modèle intéressant de déhiérarchisation et d’autonomisation de ses collaborateurs. C’est lors d’une réflexion collective, suite à des difficultés financières, en 2007, que les salariés ont décidé de revoir la structuration de l’entreprise. L’analyse des problématiques a fait émerger la question de la division du travail et du processus décisionnel, trop long. Les premières décisions ont eu pour but de libérer le processus décisionnel avec le remplacement des anciens chefs d’équipes par des animateurs d’unité. Certaines fonctions support ont été supprimées (DRH) et les salariés se sont appropriés des missions transversales (planification, qualité, maintenance). Entre 2007 et 2010, le taux d’absentéisme a baissé de 60 % et le résultat a été multiplié par 2. Concrètement, le comité de direction a été supprimé ainsi que 2 niveaux hiérarchiques. La base de l’organisation reste l’unité élémentaire de travail comme on peut le voir sur le schéma suivant de l’usine de Montauban.
[/Source : présentation interne Poult/]
Poult accompagne ce système d’une culture partenariale importante par des rapprochements avec des jeunes pousses dans le cadre d’un incubateur interne. Ces valeurs sont affirmées sur le site du groupe comme des principes de management, avec un appui en termes de formation :
[/Source : http://www.groupe-poult.com/fr/ /]
[*Le cas Chronoflex*]
Chronoflex est une PMI nantaise (240 salariés), principale entreprise du groupe Inov-on, spécialiste de la réparation des flexibles hydrauliques et des machines agricoles. Après avoir été touchée gravement par la crise, elle a entrepris de libérer ses structures en se calant sur les principes de la FAVI. Ses principales mesures ont porté sur la refonte complète du système hiérarchique et la disparition des signes extérieurs de pouvoir et de contrôle. Les « capitaines » remplacent les cadres, ils sont cooptés pour trois ans par les salariés des équipes qui ont été recomposées autour d’une logique client. Les principales décisions font appel au vote, en référence au système holocratique à travers des groupes de réflexion. Le système de rémunération a également été remis à plat, avec une vraie incitation à la performance (primes collectives).
[*Le cas Auchan*]
Le groupe Auchan s’est développé autour de valeurs humaines très fortes, portées par son fondateur, Gérard Mulliez et relayées par les directeurs de magasins. Dans ce milieu assez hiérarchisé de la grande distribution, il semblait difficile de casser les codes pour mieux redistribuer le pouvoir. Dans les années 80, certains rayons pouvaient compter 5 niveaux de hiérarchie ! Afin de redonner la main aux collaborateurs et de réduire cette hiérarchie, le groupe Auchan a mis en place le concept de « servant leader », développé dans les années 70 par Robert Greenleaf (voir bibliographie).
Cela nécessite donc un changement radical de posture pour renverser l’approche pyramidale classique (chef de secteur, chef de rayon, second de rayon, responsable de sous-rayon…), en se mettant en premier lieu « au service » du groupe. Le leader est au service de son équipe pour l’aider à remplir au mieux ses fonctions essentielles. Ce principe a été mis en place dans certains magasins test et diffusé à l’ensemble du groupe au début des années 2010 avec un déploiement total à l’horizon 2020.
L’entreprise a amorcé avec PACTE (programme d’adaptation des compétences pour la transformation de l’entreprise), un accord signé avec les syndicats, une démarche visant à optimiser l’encadrement dans l’esprit de la pyramide inversée et de la posture de servant leader.
[/Source : document interne Auchan/]
**2.2 Un système politique et structurel ? De l’agilité à l’holacratie
Pour mieux comprendre les différentes structures de l’organisation, Gareth Morgan s’est attaché à présenter l’organisation dans ses différentes acceptions, à partir d’une approche métaphorique, en 1997. Dans une approche constructiviste, il propose l’imaginisation de l’entreprise à travers 8 métaphores permettant d’expliquer chaque fonctionnement. Son livre-clé (« les images de l’organisation ») livre une analyse fouillée de ces modèles. Fulconis et Leymarie récapitulent ces métaphores et les renvoient à des auteurs et approches des organisations.
Ce qui est intéressant, dans le cadre structurel, c’est qu’une grande partie des organisations classiques se retrouvent dans les 3 premières métaphores. Ce qui fonde la structuration et la hiérarchisation, c’est bien souvent la recherche de l’efficacité, tout en l’adaptant au contexte et pour traiter l’information. Les structures classiques peuvent aussi renvoyer à l’approche politique, surtout en termes d’autorité et de respect des statuts, voire à la dernière approche (instrument de domination), perceptible en cas de fusion ou de jeux pervers de pouvoir.
Pour l’entreprise libérée, il est intéressant d’utiliser l’approche psychique pour justifier la libération (mieux vivre au travail, ne plus souffrir), puis de mettre en avant la quatrième métaphore (culturelle) pour bâtir un système de valeurs (comme chez FAVI, qui part du principe que l’Homme est bon) qui va devoir se structurer, d’où l’approche politique, voire la mise en place d’un véritable « système politique » ; l’holacratie (voir plus bas). Enfin, la septième métaphore justifie profondément les transformations de l’entreprise libérée, comme un ensemble de flux aux effets en cascade. Dans cette analyse, très systémique, la recherche de l’adaptation permanente aux flux d’informations induit des structures souples et une responsabilisation de chacun. A l’image de la deuxième métaphore (entreprise vue comme un organisme), l’entreprise peut être comparée à une cellule vivante recherchant l’adaptation permanente à son milieu. Joël De Rosnay l’avait d’ailleurs très bien présenté dans son ouvrage visionnaire : « le macroscope » (1975).
On peut donc garder de l’approche de Morgan une vision plurielle possible de l’entreprise libérée. Aujourd’hui, il est difficile de trouver des fondements théorisés de ce type d’entreprise même si le concept d’agilité revient souvent et que l’approche holacratique est citée par certains chercheurs comme modèle de management correspondant à ce type d’organisations.
[*Agilité*]
L’agilité est un concept récent dans les sciences de gestion, il remonte aux années 90. Il vient du combat aérien et représente « la capacité à changer de manœuvre dans le temps ». L’agilité organisationnelle apparaît comme l’aptitude d’une entreprise à répondre avec flexibilité, réactivité et différenciation aux différentes fluctuations de son environnement.
Dans une étude intéressante sur les PME et l’agilité, Redouane Barzi présente les attributs de l’entreprise agile, en s’appuyant sur un travail de Yusuf (1999) :
Il s’intéresse alors plus particulièrement aux PME et définit trois grands vecteurs d’agilité, autour de la recherche de la proximité. Celles-ci vont rechercher à se différencier mais aussi à être flexibles et réactives. Chacun des vecteurs sera mis en évidence suivant l’orientation de la PME :
[/Source Barzi, 2011/]
Sharp propose une comparaison très intéressante des trois grands modes de production, mettant en évidence les différences profondes entre la production de masse du 20ème siècle et la production agile d’aujourd’hui. En termes de structures, c’est la poly-compétence qui prime, associée à la responsabilisation des équipes pour se substituer à l’organisation hiérarchique taylorienne.
Le management agile est lié à l’auto-organisation qui induit adaptabilité et autonomie des équipes. Ses schémas d’organisation du travail doivent favoriser l’émergence et le développement de l’auto-organisation et de l’intelligence collective.
L’entreprise agile s’organise autour de 3 valeurs de base :
- [*L’équipe :*]
Elle est plus importante que les outils (structurants ou de contrôle) ou les procédures de fonctionnement. Il est préférable d’avoir une équipe soudée et qui communique, avec une orientation client (voir le cas de FAVI). - [*La collaboration :*]
Le client doit être impliqué dans le développement. Le client doit collaborer avec l’équipe pour faire émerger ses besoins et participer à l’évolution de la qualité de la prestation fournie. - [*L’acceptation du changement :*]
La flexibilité est la règle pour faciliter l’innovation et le changement, il doit servir de guide et de priorité face aux lourdeurs de la structure.
Le principe disciplinaire de la norme cède la place au principe de l’autocontrôle. Certains sociologues expliquent cette évolution majeure par le passage d’un monde de règles à un monde de conventions (Boltanski et Thevenot). Comme les règles changent en permanence, la logique de la procédure laisse la place à la logique de processus, à condition que la coopération s’instaure entre les acteurs.
Se coordonner avec l’autre (au sens de Mintzberg) n’est plus suffisant, il faut « travailler pour l’autre » et réciproquement, dans une logique symétrique, en recherchant une approche « gagnant/gagnant ».
Dans une étude récente, le cabinet de conseil Deloitte (2015) définit l’agilité comme la « Capacité́ à favoriser le changement et à y répondre en vue de s’adapter au mieux à un environnement turbulent. Elle est une combinaison de flexibilité́, pour les changements attendus, et d’adaptabilité́, pour les changements inattendus. Le tout tendant à galvaniser la productivité́ en pilotant par la valeur et en réduisant le time-to-market, tout en assurant une qualité́ optimale de ce que l’on produit et l’engagement des intervenants » (livre blanc sur l’agilité de Deloitte).
Le cabinet préconise de libérer et décentraliser la gouvernance de l’entreprise pour repositionner la prise de décision au bon niveau. Il s’agit également de faciliter l’agilité comportementale, c’est à dire les comportements quotidiens des collaborateurs. L’approche systémique est largement conseillée, dans une logique de coopération, d’innovation et d’anticipation. Le manager devient facilitateur, pour accompagner et motiver son équipe, tout en développant les compétences. Ceci est possible dans des logiques de collaboration avec des espaces de travail regroupés (permettant le « coworking »).
Deloitte identifie également les facteurs de blocage, gênant le processus d’agilité. Il s’agit de la culture d’entreprise qui n’évolue pas et du management intermédiaire qui peine à se transformer.
L’organisation en « feature team » consiste à créer une équipe autonome, possédant toutes les compétences pour fonctionner et construire un produit ; à l’image du secteur informatique. Cette équipe, stable dans le temps, construit un produit à partir de la vision d’un « manager produit » et gère l’ensemble des phases de commercialisation, ainsi que la relation client. D’après Robbins (in « essentiels of organizational behaviour »), la taille optimale d’une équipe unitaire est de 7 (plus ou moins 2 personnes). Elle rend optimale la communication directe entre les membres de l’équipe et permet de s’affranchir de processus de gouvernance lourds. Des entreprises comme Google gèrent le développement des opérations et les efforts d’innovation en misant sur de petits groupes. Le groupe Vinci s’est organisé en réseau d’équipes autonomes pour donner des réponses « glocales » (à la fois globales et locales) à ses clients. Deloitte renvoie au modèle de l’holacratie, pour présenter la structuration idéale de l’entreprise agile.
L’holacratie est un système organisationnel de gouvernance qui permet à une organisation de disséminer les mécanismes de prise de décision au travers d’une organisation d’équipes auto-organisées. C’est le cas chez FAVI avec les mini-usines. Etymologiquement, l’holacratie signifie le pouvoir (kratos) de la totalité́ (holos). Venu tout droit des Etats-Unis, ce modèle organisationnel imaginé en 2001 par trois dirigeants de Ternary Software, un éditeur de logiciels américain, brise la logique pyramidale pour établir un modèle égalitaire. Elle se distingue donc des modèles pyramidaux classiques basés sur la descente d’information et le respect de la procédure. Les collaborateurs vont apporter leurs contributions grâce à leurs compétences, aptitudes et potentiels en vue de satisfaire la raison d’être de l’entreprise (le fameux « pourquoi » de Zobrist). En vue de répondre aux exigences dictées par la raison d’être d’un organisme, celui-ci va se structurer en cercles (mini-usines, business-units, équipes…). Dans l’holacratie, chacun des individus qui la compose est un capteur, susceptible d’émettre des signaux et un expert qui sait parce qu’il fait. Il est à la recherche du progrès permanent (Kaizen personnel). Les rôles sont donc affectés selon les compétences et les managers sont élus par les collaborateurs (leaders chez FAVI, capitaines chez Chronoflex). La structure holacratique est vivante, l’organigramme n’a donc pas de sens, c’est le collectif qui prime et qui fait la force de l’organisation. Il est d’ailleurs possible de passer à l’halocratie sans modifier la structure de base, mais en mettant en place des cercles comme sur le schéma suivant :
[/Source : integralvision.fr /]
Le système de pilotage est agile car il pousse l’organisation à passer du « Prévoir et Contrôler » vers un « Faire face et Répondre ». L’organisation adopte ainsi une posture d’évolution organique à laquelle tous les membres de l’organisation sont tenus de participer.
Chez Talkspirit, éditeur de réseaux sociaux d’entreprise, il n’y a aucune hiérarchie et pas de lien de subordination. Les titres et les fonctions ont été remplacés par des rôles et des cercles de travail. Le temps est mieux géré et l’entreprise reste agile et réactive.
Le système fonctionne par essais/erreurs et ajustements. Les décisions sont prises au moment opportun et la progression se réalise par cycles courts et étapes incrémentales.
**2.3 Des mouvements critiques
Peu de critiques sont publiées sur le modèle de l’entreprise libérée, du fait de sa « philosophie » difficile à contester (donner du sens, responsabiliser).
La principale critique revient sur la pérennité et la stabilité du « modèle ». Certains s’interrogent sur la réalité du modèle, en arguant que ce serait plutôt un « phénomène de mode » (Denis Bismuth). Cette mode pourrait s’interpréter, plutôt, comme l’indicateur d’une crise de réorganisation des modes de travail. Ces changements radicaux sont alors freinés par le manque de modèle organisationnel adapté ainsi que par la résistance des acteurs. Il y aurait un double discours des managers, dans l’entreprise qui perçoivent bien l’évolution nécessaire mais ont du mal à lâcher prise et à renoncer à leurs habitudes de fonctionnement.
On pourrait aussi reprocher un certain manque de repères théoriques qui gêne la diffusion effective du concept.
Ensuite, l’entreprise exploiterait habilement la notion en « détournant » les principes d’origine de leur but. La démarche est censée permettre d’atteindre le but recherché, c’est à dire la modification en profondeur du « business model » reposant sur la réduction des coûts liés à l’existence de la ligne hiérarchique et des fonctions support et l’augmentation des ressources consacrées à l’innovation collaborative. Mais, en fait, nombre d’entreprises interprètent cette libération comme une intéressante manière de réduire les coûts en se passant de la ligne managériale et de diminuer plus encore les fonctions support. La façon brutale dont certains cadres ont quitté FAVI, ainsi que le traitement réservé aux syndicats ont parfois éveillé les soupçons de certains analystes.
Pour Zappos, la « libération » des structures a entraîné le départ volontaire de 210 salariés, soit 14 % de l’effectif. Pour bénéficier des indemnités de départ, les ex-salariés devaient désapprouver la vision managériale de Tony Hsieh.
L’entreprise libérée constituerait alors une « nouvelle forme d’asservissement » (gueuze, 2015), avec des mécanismes de manipulation et de sectarisme envers les opposants.
Le sort réservé à l’encadrement intermédiaire fait l’objet de critiques importantes. Ceux qui ont porté le taylorisme seraient sacrifiés sur l’autel de la libération de l’entreprise, comme s’ils constituaient les principaux freins à la libération. Cette vision du management de proximité reste pernicieuse, car elle réduit son rôle à celui de contrôleur et ne met pas en avant son approche managériale.
La réduction annoncée du contrôle serait factice car on passerait plutôt d’une logique de contrôle hiérarchique à une logique de contrôle global (par le client, par les autres).
Certains reprochent à ce modèle d’instaurer une sorte de « règne de la défiance », surtout vis à vis des fonctions supports souvent réduites ou supprimées dans l’entreprise libérée. Le transfert à des opérationnels (le leader de FAVI ou le capitaine de Chronoflex) suppose la fin de certaines missions et pose la question de la compétence (le leader est-il un bon recruteur ? un bon formateur ? un bon gestionnaire des RH ?). Se pose également la question de la gestion des carrières puisque la hiérarchie est raccourcie et les possibilités d’évolution réduites.
L’entreprise libérée s’appuie sur une forme collective de régulation qui se substitue aux régulations partenariales développées dans le monde industriel et met à mal le rôle des syndicats (d’ailleurs absent chez FAVI).
Enfin on peut se demander si les entreprises libérées peuvent réagir durablement et de manière efficace aux modifications de l’environnement. Les cas cités en exemple sont souvent des cas de PME ou d’ETI et rarement de très grandes entreprises. L’incapacité à faire face à des crises majeures est pointée par certains.
Au final, il semble que le modèle n’en est pas vraiment un mais plutôt une succession d’exemples d’entreprises qui ont réussi à aplatir leur hiérarchie pour mieux vivre au travail et être performant. Mais ces critiques restent d’actualité, pour éviter que la mode ne se transforme en modèle ; s’imposant massivement à toutes les entreprises.
On peut alors chercher à savoir quel est, réellement, le modèle organisationnel actuel ; permettant une adaptation efficace à l’environnement.
3 …quelle réalité organisationnelle aujourd’hui ?
**3.1 L’organisation virtuelle :
Parfois appelée organisation en réseau, l’organisation virtuelle est une structure modulaire composée d’un noyau central de taille réduite et de fonctions satellites, sous-traitées.
C’est la structure moderne par excellence, qui coïncide avec le développement de l’auto entrepreneuriat et de la multi activités des travailleurs modernes. On prend souvent l’exemple de l’industrie du cinéma, qui employait des milliers de salariés dans les années 50 ; et qui aujourd’hui réunit des « collectifs » de travailleurs, autours de projets ponctuels. Presque tous les secteurs sont touchés, plus ou moins par cette « déstructuration ». En général, la production est sous-traitée, auprès d’un partenaire soigneusement choisi et contrôlé. Presque toutes les autres fonctions « supports » le sont également. Seul le cœur de métier reste dans l’entreprise, qui parfois se résume à une seule personne. C’est la flexibilité maximale et l’hyper agilité qui sont recherchées à travers ce modèle. Celui-ci s’oppose donc à l’organisation bureaucratique. Aujourd’hui, un documentariste, bien équipé et maîtrisant plusieurs compétences, peut tourner et monter tout seul des documentaires de qualités professionnelle. Ce modèle est le support d’organisation choisi par la plupart des « jeunes pousses » qui démarrent et annonce un changement majeur au niveau organisationnel, accompagnant l’« ubérisation de l’économie ». Il y a plus de 10 ans, la revue française de gestion publiait un dossier sur le management de projet (2005, n° 154), avec un article de Becheikh et Su : « l’organisation virtuelle : un avenir qui se dessine ». Reprenant les travaux de Davidow et Malone aux USA, les auteurs ont tracé les contours de ce nouveau type d’organisation. Ils en ont distingué cinq types, suivant les finalités et les secteurs :
[/Source : Becheick et Su, « L’organisation virtuelle : un avenir qui se dessine (RFG, 2005)/]
La techo-entreprise est assez proche de la conception de Porter (autour de la chaîne de valeur), elle se développe en réseau une fois le concept central bien identifié et posé. Les chaînes de petits magasins, développées en franchise, peuvent illustrer cette approche. La communication reste la fonction de base de ce système, souvent développé autour d’un puissant progiciel de gestion intégré.
La télé-entreprise se fonde plus sur le télé-travail, en optimisant les possibilités d’Internet et du travail collaboratif à distance. De nombreux prestataires de conseil travaillent ainsi, réduisant la structure à sa plus simple expression. Certaines grandes entreprises l’utilisent pour réduire le périmètre de leur structure, à l’occasion de restriction budgétaire.
L’entreprise externalisée reste le modèle de base de l’entreprise virtuelle. Le degré de virtualité dépend alors du degré d’externalisation de ses fonctions. Parfois, seule la direction reste intégrée dans l’entreprise. Dès les années 80, le géant Nike, a développé le concept, ne conservant que le design et la gestion de la marque aux USA ; le reste étant externalisé et délocalisé.
La cyberentreprise est un modèle plus actuel car il est fondé sur la connexion de personnes ou groupes indépendants juridiquement. Ce modèle remet en question les règles de la concurrence et casse souvent les barrières à l’entrée sur certains secteurs. Plus besoin de locaux pour un réseau de mandataires immobiliers, mais juste d’un site internet et de professionnels en réseau. C’est la recherche de l’immatériel qui prime et donc la réduction des coûts de structure.
Enfin, le dernier modèle est celui du réseau temporaire, qui préfigure l’avenir. Il s’agit de s’associer pour une occasion temporaire. La structure est à « durée limitée ». Les premiers magasins éphémères ont montré l’intérêt de telles organisations, souvent qualifiées de « structures du futur ». Dès les années 90, les auteurs ont pointé leur avantage concurrentiel en termes de faiblesse des coûts (Snow, 1996). Certains « associés » ponctuels seront peut-être concurrents le lendemain. Les consultants indépendants doivent parfois se regrouper pour répondre à certains appels d’offre. Cette situation de « coopétition » s’adapte bien aux conditions actuelles du marché : court-termisme et incertitude.
Taxée de « concept caméléon », l’entreprise virtuelle cherche à se fondre dans l’environnement dont elle profite des évolutions pour optimiser son action.
On peut également envisager la prise en compte de l’organisation informelle, comme vecteur de performance.
**3.2 L’organisation informelle
A côté du dispositif formel et officiel constitué par la structure, plusieurs auteurs ont évoqué l’existence d’une organisation « informelle », mais qu’il est quasiment impossible de modéliser. Il s’agit de réseaux de communication informels spontanés et flexibles, mais aussi de processus de décision officieux et de centres de pouvoir non reconnus.
Parfois l’organisation informelle va être volontairement simulée, pour des besoins d’analyse de la concurrence et de veille. Les organisations politiques utilisent depuis très longtemps le système du « shadow cabinet », sorte de cabinet « de l’ombre » mis en place par l’opposition et qui reprend les grands postes de l’équipe au pouvoir afin de mieux les suivre et d’assurer une riposte et, le cas échéant, de mettre en place un système alternatif rapidement.
La notion de Shadow Cabinet apparaît parfois dans les entreprises, dans une logique de simulation... De nouveau importé des pratiques anglo-saxonnes, le shadow cabinet revient ici à proposer à des (n-1) ou (n-2) du comité exécutif de se répartir dans des comex (comités exécutifs) simulés de chacun des 3 ou 4 principaux concurrents. Chaque membre de ce shadow cabinet joue alors un rôle précis d’un des 4 ou 5 principaux dirigeants de chaque concurrent. Pour cela il dispose du profil détaillé du responsable dont il joue le rôle (formation, parcours professionnels, parcours dans l’entreprise, enjeux court et moyen terme, déclarations récentes dans la presse) et du suivi de l’activité du concurrent. Cette approche va donc bien au-delà de la veille concurrentielle classique puisqu’il est demandé, à partir de cette veille, de produire un point de vue sur chaque concurrent. Au delà de cette fonction, ce système permet de mieux comprendre la structure du concurrent et d’en révéler les forces mais aussi les faiblesses. Le groupe ACCOR vient de franchir le pas en lançant un « Shadow Comex », composé de collaborateurs de 25/35 ans, avec pour but de rester innovant sur le marché. En effet, le PDG, Sébastien Bazin constate que « 90 % des décisions sont prises par des plus de 50 ans ». Il souhaite expérimenter cette structure « duale », afin de pousser le groupe vers une stratégie digitale. Quelques grandes entreprises du CAC 40 observent l’expérience avec intérêt. Celle-ci devrait faire des émules en 2016.
Ces réseaux se constituent essentiellement sur la base d’intérêts personnels. Crozier et Friedberg les appellent « systèmes d’action concrets » (Crozier et Friedberg, l’acteur et le système).
En fait, selon le professeur Leban (in « Management de l’entreprise » aux éditions d’organisation), l’organisation formelle est « activée » à l’occasion de processus opérationnels, par des interactions souvent informelles. On pourrait donc dire que l’organisation informelle est au service de la performance dans une logique finalisée de ces échanges. Leban propose un schéma très intéressant de ces interactions et des onze finalités ainsi identifiées :
Source Leban, « management de l’entreprise », éditions de l’organisation
On voit l’intérêt des échanges d’informations et du travail collaboratif, intégré comme onzième finalité. Ce qui est intéressant dans cette analyse, c’est qu’elle ne se contente pas de constater l’existence d’échanges informels mais qu’elle les intègre dans un dispositif de performance et d’appui de la structure formelle.
C’est donc bien une réelle performance qui est produite par ce dispositif d’organisation et qui nous encourage à appréhender l’ensemble de ces échanges. La maîtrise des opérations processuelles est liée au couple management/référentiels mais doit être associée au système d’information pour favoriser les échanges. Or, ce système d’information intègre les interactions horizontales et verticales. En effet, le professeur Leban précise que les échanges informels et interpersonnels demeurent incomplets et ambigus et que le dispositif formel doit régler cette ambiguïté afin de mobiliser parfaitement les ressources humaines. Ce système doit évoluer en permanence pour tenir compte du contexte, nous renvoyant à l’analyse de l’école de la contingence structurelle. Leban estime que l’entreprise doit réaliser des « alignements », entre structures et pratiques pour mieux assimiler les changements organisationnels.
**3.3 L’organisation hybride et ambidextre
Pour finir, il s’agirait de se demander si l’organisation n’est pas devenue hybride et réellement « ambidextre ».
On attribue à March la primeur des travaux sur l’ambidextrie organisationnelle (March, 1991). Un humain ambidextre se sert à la fois de sa main droite et de sa main gauche, indifféremment. Pour l’organisation, il s’agit d’utiliser à la fois des activités d’exploitation et des activités d’exploration…dans une structure permettant les deux. Plus exactement, on intègre l’innovation dans des structures séparées faisant appel à la transversalité : c’est le modèle ambidextre. On voit bien ce que représentent les activités d’exploitation, mais c’est moins évident pour les activités d’exploration. Il s’agit des activités « de recherche, de variation, de prise de risque, d’expérimentation, de flexibilité, de découverte et d’innovation » (March, 1991). Cette approche permettrait de concilier les deux systèmes de gestion, qu’on oppose souvent… mécaniste et organique. Cette orientation peut permettre à une entreprise de mener de front sa pérennisation locale (exploitation, donc structure classique) et un développement à l’internationale (exploration, donc structure souple). Ce système suppose donc une séparation des activités d’innovation en deux :
[/Source : Gofman, 2007, mgdelop.eu /]
Les innovations « de rupture » relèvent de plateformes spéciales, dans une logique de développement, le plus souvent de « rupture ». Ainsi, dans le modèle automobile, les prototypes électriques peuvent être développés de cette façon quand les prototypes thermiques dépendent encore de l’exploitation de savoirs déjà maîtrisés.
Ainsi, le « curseur » organisationnel découle des choix stratégiques de l’organisation, comme on peut le voir sur ce schéma (Khayati et Karoui-Zouaoui, 2014) :
[/Source : Khayati et Karoui-Zouaoui, 2014, conférence de l’AIMS/]
Des travaux récents, de recherche appliquée, ont illustré ce concept, en cherchant à démontrer l’adéquation entre situation et structure, pour trouver une filiation dans l’école de la contingence structurelle. Si certains précisent la nécessité d’une structure duale (Duncan, 1976) pour l’innovation, il faut plutôt s’intéresser à ceux qui analysent la pérennisation d’un système ambidextre (Benner, 2003). L’organisation ambidextre a alors la capacité à être compétitive sur les marchés matures et innovante sur les marchés émergents.
En 2004, la société SEB a utilisé cette approche pour rassembler tous ses projets innovants (essentiellement autour de la marque Tefal) et pouvoir continuer à croître sur son cœur de métier. On retrouve cette logique dans le discours du DG, à l’époque :
On voit que l’ambidextrie structurelle de SEB se manifeste de différentes manières, essentiellement par la séparation de la fonction R et D en deux (recherche versus développement).
Ainsi, de nombreux exemples d’entreprises ont pu montrer que la question du type de structure demeure un problème en apparence mais doit être posée plus en profondeur pour savoir pourquoi on veut modifier la structure et pour en faire quoi. Sur ce point les structures « nouvelles » apportent des éléments de réponse car elles apportent une vision dynamique, non figée et évolutive, de la structuration ? Enfin, l’analyse théorique, et plus particulièrement l’école de la contingence, nous indique bien que la structure doit s’adapter à l’environnement, dont le caractère prédictif est aujourd’hui largement teinté d’incertitudes !
Une chose est sûre aujourd’hui : la structure de demain sera évolutive, multiforme et très adaptable.
**Bibliographie de base :
***Ouvrages généraux :
- Robbins et Judge : [**« Comportements organisationnels »*], Pearson Education
- Hellriegel, Slocum et Woodman : [**« management des organisations »*], de Boeck
- Darbelet, Izard et Scaramuzza : [**« notions fondamentales de management »*], Foucher
- Leban : [**« management de l’entreprise »*], Editions d’organisation
- Saussois : [**« les organisations »*], éditions Sciences humaines
- Rouleau, [**« théorie des organisations »*], presses de l’université du Québec (2007)
***Sur les structures par projet :
- PICQ, T. (1999). [**« Manager une équipe projet »*]. Paris : Dunod.
- ECOSIP/GIARD V., MIDLER C. (1993). [**« Pilotages de projet et entreprises : diversités et convergences »*]. Paris : Economica Courpasson D., L’action contrainte. Organisations libérales et domination, P.U.F. 2000 – 320 pages
- Asquin, Garel et Picq. [**« Quand les individus et les collectifs sociaux sont mis en danger par le travail en projet »*]. Gérer et comprendre, Fnege-Vuibert, 2007
- Soparnot Richard, [**« Typologie des projets et gestion des contributions des acteurs. »*], Vie & sciences de l’entreprise 3/2005 (N° 168 - 169), p. 68-80
***Sur l’entreprise libérée et agile :
- Getz et Carney, [**« Liberté&Cie »*], Fayard, 2012
- Zobrist, [**« La belle histoire de FAVI, l’entreprise qui croit que l’Homme est bon »*], éditions Paris et Favi.com
- Peters, [**« l’entreprise libérée : libération management »*], Dunod, 1993
- Morgan Gareth, [**« Images de l’organisation »*], de Boeck, 1997
- De Rosnay Joel, [**« Le macroscope »*], 1975, points
- Deloitte Digital (plusieurs contributeurs), [**« l’entreprise agile (livre blanc) »*], 2015 sur larsg.fr
- Barrand Jérôme, [**« Etre agile…le destin de l’entreprise de demain »*], L’expansion Management Review, 2009, N°132
- Barzi Redouane, [**« PME et agilité organisationnelle : étude exploratoire »*], De Boeck supérieur, 2001, N°35
- Gueuze François, [**« L’entreprise libérée, entre communication et imposture »*], 2015, parlonsrh.com
- Robert Greenleaf. [**« Servant Leadership »*] sur https://www.greenleaf.org/what-is-servant-leadership/ (en anglais)
- James Autry. [**« The Servant Leader »*] sur http://keithdwalker.ca/wp-content/summaries/q-z/ServantLeader.Autry.EBS.pdf (en anglais)
- Crozier et Friedberg, [**« l’acteur et le système, les contraintes de l’action collective »*], 2014, Points d’essai (réédition)
***Sur les exemples d’entreprises libérées :
- [**« Chrono Flex, la PME qui a tué l’organigramme »*] : http://www.capital.fr/enquetes/strategie/chrono-flex-la-pme-qui-a-tue-l-organigramme-807461#lo9G1ymwfGSo0vSd.99
- [**« Favi, l’usine qui tourne sans chefs »*] : http://www.capital.fr/enquetes/strategie/favi-l-usine-qui-tourne-sans-chefs-802390/(offset)/1
- [**« Le management par la confiance »*] de JF Zobrist : http://www.favi.com/management-favi/un-petit-patron-naif-et-paresseux-2/ (téléchargeable)
- [**« L’entreprise du bonheur »*] de Tony Hsieh, Le Duc éditions.
- Le site internet de [**l’entreprise Poult*] : http://www.groupe-poult.com/fr/
- [**L’accord PACTE d’Auchan*] : http://cgtauchan69.free.fr/upload/2014_06_03_accord_pacte.pdf
***Sur les formes modernes de l’organisation :
- [**« L’organisation virtuelle : un avenir qui se dessine. Communication »*], Revue française de gestion 1/2005 (no 154), p. 93-110
- Chanal, V. ; C. Mothe (2005). [**« Comment concilier innovation d’exploitation et innovation d’exploration : une étude de cas dans le secteur automobile »*], Revue Française de Gestion, vol. 31, p. 173-191.
- Lawrence, P.C. et J. Lorsch (1973), [**« Adapter les Structures de l’Entreprise : intégration ou différenciation »*], Paris : Editions d’Organisation.
- [**« Comment configurer SI et organisation pour concilier l’exploration d’idées nouvelles et leur exploitation »*] : http://www.entreprise2020.fr/publications-numeriques/syntheses/Les-Essentiels-ORISCO-synthèse.pdf
[**Critique générale de l’approche classique : *]
- Dupuy : [**« lost in management »*] et [**« la faillite de la pensée managériale »*], Seuil
Télécharger cet article au format pdf :





















